INTELLIGENT KEY SYSTEM : System Description
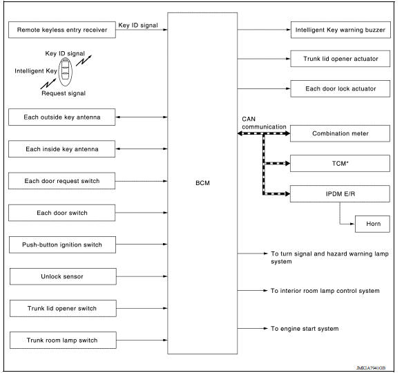
SYSTEM DIAGRAM

SYSTEM DESCRIPTION
NOTE: The driver should always carry the Intelligent Key


System (power door lock system)System Diagram System Description DOOR LOCK FUNCTION The door lock and unlock switch (driver side) is built into power window main switch. The door lock and unlock switch (pa ...

DOOR LOCK FUNCTION : System Description SYSTEM DIAGRAM DOOR REQUEST SWITCH OPERATION When pressing the request switch, it is possible to lock and unlock the door by carrying the Intelligent ...
Bluetooth Hands-Free Phone System with Navigation System (if so equipped)
WARNING
Use a phone after stopping your vehicle
in a safe location. If you have to use a
phone while driving, exercise extreme
caution at all times so full attention may
be given to vehicle operation.
If you are unable to devote full attention
to vehicle operation while talking on
...
Uniform tire quality grading
DOT (Department of Transportation) Quality
Grades: All passenger car tires must conform to
federal safety requirements in addition to these
grades.
Quality grades can be found where applicable on
the tire sidewall between tread shoulder and
maximum section width. For example:
Treadwear 200 ...